华为P30 Pro评分公布之后,DxOMark网站崩溃了快报
IT之家
2019-03-27 10:23
导读
华为P30 Pro手机的DxOMark评分正式公布,华为P30则采用了4000万像素广角摄像头、1600万像素超广角摄像头、800万像素长焦摄像头,华为P30 Pro ISO值超过40万。
华为P30系列新机发布会已经在法国巴黎正式拉开帷幕。目前,华为P30 Pro手机的DxOMark评分正式公布,综合得分112分,突破华为P20 Pro创下的109分最高分:视频得分97,照片得分119,自拍得分89分。


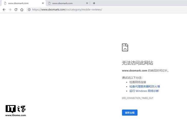
IT之家发现,自华为P30 Pro手机的相机评分公布之后,DxOMark网站一直处在崩溃当中,无法正常浏览。

华为P30 Pro主摄像头采用了徕卡四摄,四颗摄像头分别是4000万像素超感光摄像头、2000万像素超广角摄像头、800万像素潜望式长焦摄像头及华为ToF摄像头。
华为P30则采用了4000万像素广角摄像头、1600万像素超广角摄像头、800万像素长焦摄像头。
华为P30 Pro同时首创全新RYYB传感器设计,以黄色像素替换三原色中的绿色像素,进光量提升40%,无论白天黑夜,都能拍出动人景色。此次华为P30 Pro两颗广角镜头均支持光学防抖,能更好的进行夜间拍摄。同时华为P30 ISO值超过20万,华为P30 Pro ISO值超过40万。
华为
Pro
像素
正式
摄像头
1.TMT观察网遵循行业规范,任何转载的稿件都会明确标注作者和来源;
2.TMT观察网的原创文章,请转载时务必注明文章作者和"来源:TMT观察网",不尊重原创的行为TMT观察网或将追究责任;
3.作者投稿可能会经TMT观察网编辑修改或补充。
